ComfiUI Game Character Creation AI Workflows

Generate the character

Download Workflow

Full AI Character Creation Process

Generate the 360 degree turnaround video for the character


Basic Character Creator Generator Workflow

This comfiUI workflow is my basic setup for most Checkpoint and Lora setups. It contains both positive and negative prompt nodes, a trigger word prompt node, a art style prompt generator, and a caption generator that can describe a image. It has a multi control net setup and a image upscale section. The Lora, caption generator, control nets and upscale are all in groups that are connected o a switch node so they can be toggled on or off.

Download Workflow

Flux Character Creator Generator Workflow

This comfiUI workflow is similar to my basic setup but instead uses Flux as its checkpoint. It contains only a positive prompt node, a trigger word prompt node, a art style prompt generator, and a caption generator that can describe a image. It has a single control net setup and a image upscale section. The Lora, caption generator, control nets and upscale are all in groups that are connected o a switch node so they can be toggled on or off.

Download Workflow

Flux Inpaint Workflow

This comfiUI workflow takes the Flux workflow and adds the inpaint to it. It contains only a positive prompt node, a trigger word prompt node, a art style prompt generator, and a caption generator that can describe a image. It has a inpaint node setup so you can mask the image to just edit a portion of the image.

Download Workflow

Expression batch Workflow

This comfiUI workflow is a unique setup I created utilizing a expressions generation node from a portrait image in order to generate many facial expressions. This setup can add up to as many expressions that you want from a single partita image. Just duplicate the node and make the necessary changes to the values, then run the que.

Download Workflow

Upscale Redesign Workflow

This comfiUI workflow utilizes Flux to upscale a image while applying slight redesigns to the original image. This setup contains the Flux 8 steps turbo LoRA so the generation process is processed faster.

Download Workflow

Extract the perspective views and remove the background

Prompt setup

Upscale setup

Multi controlnet setup


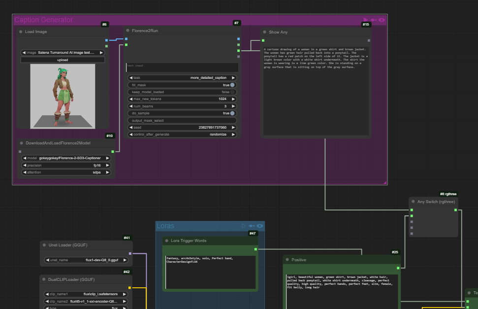
Image caption prompt setup

Image generation setup

Upscale setup


WAN Character Rotation Generation Workflow

This comfiUI workflow takes a centered image and rotates it 360 degrees in place. In this character creation process I use it to create the base of my turnaround sheets for my 2D characters.


Inpaint setup


Close up


Background Remover Workflow

This comfiUI workflow is just a simple setup that removes the background o a character or a object.

Download Workflow

Caption setup

Upscale and regenerate setup


Caption generator Workflow

This comfiUI workflow utilizes the Florance2Run node to analyze a image and generate a descriptive prompt. These generated prompts aren’t perfect but they can help speed up the process of prompting.

Download Workflow

Prompt setup

Controlnet setup

Next
Next

CumfiUI AI Image & Video Creation Workflows